stoney conductor: prov-backup-kvm

From stoney-cloud.org
Revision as of 08:11, 22 October 2013 by Pat (talk | contribs) (→‎Workflow)
Jump to navigation Jump to search

Overview

The Provisioning-Backup-KVM Daemon is written in Perl and uses the mechanisms described under stoney core: OpenLDAP directory data organisation.

Workflow

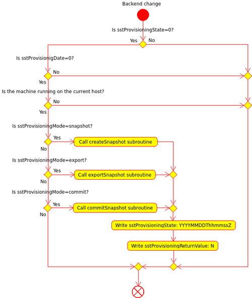
This is the simplified workflow for the Provisioning-Backup-KVM Daemon. The Subroutines (snapshot, merge and retain) are shown later.

Figure 1: Simplified prov-backup-kvm workflow

You can modify/update this workflow by editing File:KVM-Backup-simple.xmi (you may need Umbrello UML Modeller diagram programme for KDE to display the content properly).

Snapshot

Merge

Retain

Next steps