File:KVM-Backup-Workflow-Merge.png: Difference between revisions

From stoney-cloud.org
Jump to navigation Jump to search
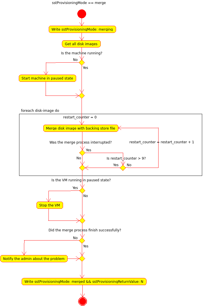
(Detailed workflow for the merge process)
 
(Pat uploaded a new version of "File:KVM-Backup-Workflow-Merge.png": New export method with only copy the live image away)
 
(No difference)

Latest revision as of 15:50, 26 June 2014

Detailed workflow for the merge process

File history

Click on a date/time to view the file as it appeared at that time.

Date/TimeThumbnailDimensionsUserComment
current15:50, 26 June 2014Thumbnail for version as of 15:50, 26 June 2014489 × 780 (32 KB)Pat (talk | contribs)New export method with only copy the live image away
10:02, 22 October 2013Thumbnail for version as of 10:02, 22 October 2013761 × 1,070 (49 KB)Pat (talk | contribs)Detailed workflow for the merge process

The following page uses this file:

Metadata